리다이렉트(redirect)와 포워딩(forwarding)

1 분 소요


0. 들어가면서

OncePerRequestFilter 클래스에 관련된 글을 작성하면서 리다이렉트(redirect)와 포워딩(forwarding)에 대한 개념을 다시 살펴봤다. 기초적인 내용이고 서버 사이드 렌더링 방식을 사용할 때 많이 접하지만, 이번에 다시 리마인드 할 수 있어서 좋았다. 찾아본 김에 블로그에 정리했다. 동작 과정은 톰캣과 스프링을 기준으로 작성하였다.

1. 리다이렉트(Redirect)

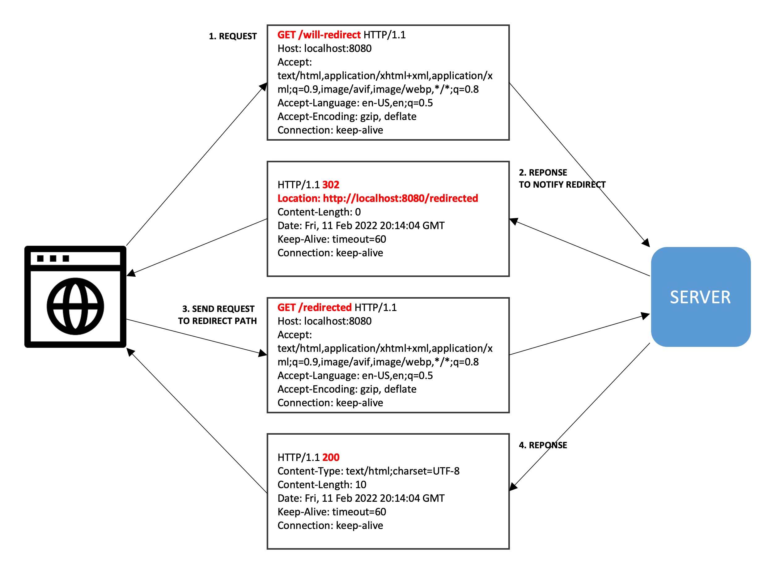
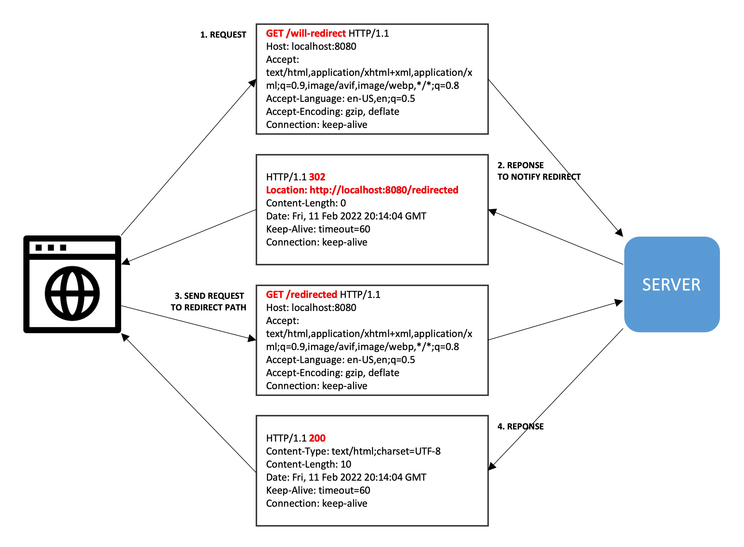
다음과 같은 과정을 통해 리다이렉트가 이뤄진다.

  1. 브라우저는 서버에게 요청을 보낸다.
  2. 서버는 302 응답 코드와 함께 재요청할 수 있는 주소를 Location으로 표시하여 응답한다.
  3. 브라우저는 해당 응답을 확인 후 Location 위치로 재요청을 보낸다.
  4. 브라우저는 서버로부터 응답을 받는다.

위와 같은 과정을 통해 리다이렉트가 이뤄지다보니 브라우저 입장에선 URL 경로가 바뀌게 된다. 서버 입장에서는 새로운 요청이 들어온 것이며, 새로운 요청, 응답 객체를 만들어 이를 처리한다.

2. 포워딩(Forwarding)

다음과 같은 과정을 통해 포워딩이 이루어진다.

  1. 브라우저는 /will-forward 경로로 서버에게 요청을 보낸다.
  2. 서버는 해당 경로의 요청을 처리하는 중에 이를 다른 경로(/forwared)에서 이를 처리하도록 전달한다. 이때 최초 만들어진 요청과 응답 객체를 그대로 함께 전달한다.
  3. 서버는 /forwared 경로에서 요청을 처리 후 응답한다.
  4. 브라우저는 서버로부터 응답을 받는다.

위와 같은 과정을 통해 포워딩이 이뤄지다보니 브라우저 입장에선 URL 경로가 변경되지 않는다. 브라우저는 자신이 보낸 요청을 서버가 다른 경로로 전달하여 처리하였는지 알 수 없다. 그렇기 때문에 자신이 요청한 /will-forward 경로로부터 응답을 받았다고 인지한다. 서버는 처음 요청을 받았을 때 생성한 요청과 응답 객체를 그대로 사용하여 다른 경로에서 브라우저의 요청을 처리한다.

CLOSING

포워딩 설명에서 처음 요청을 받았을 때 생성한 요청과 응답 객체를 그대로 사용한다고 설명했지만, 스프링 프레임워크는 요청 객체를 새로운 객체로 감싸서 처리한다.

  • 실제 코드를 보면 포워딩 처리를 위해 요청 객체에서 특정 경로를 위한 디스패처(dispatcher)를 꺼낸 후 요청과 응답 객체를 전달한다.
  • forward 메서드 내부에선 RequestFacade 객체를 ApplicationHttpRequest 객체로 감싼 후 이를 이용해 포워딩을 처리한다.
    @GetMapping("/will-forward")
    public void willForward(HttpServletRequest request, HttpServletResponse response) throws IOException, ServletException {
        request.getRequestDispatcher("/forwarded").forward(request, response);
    }

REFERENCE

카테고리:

업데이트:

댓글남기기